>
shutilcopyfile不是异步的它是一个同步操作关于shutilcopyfile的解释如下shutil是Python中的一个实用工具模块copyfile,用于进行文件和文件夹的各种操作其中的copyfile函数用于复制文件这个函数会阻塞程序的执行,直到文件复制操作完成也就是说,它会同步地复制文件,等待复制操作完成后才会继续执行后续的。
Python中shutil模块的copyfile和copy函数的区别如下copyfile函数功能专门用于复制文件内容参数接收两个参数,分别是源文件路径和目标文件路径特点只关注文件内容的复制,不会复制文件的元数据copy函数功能用于复制文件及其元数据参数同样接收源文件路径和目标文件路径两个参数。
错误CopyFilefailedwith6000,其实不是杀毒软件拦截,也不是硬盘损坏的问题,是因为有一个软件占用copyfile了其中的一个文件大家都知道育碧的一些游戏比如彩6,看门狗,龙珠格斗Z等,需要安装一个反作弊服务EasyAntiCheat才能启动,安装失败有很多原因,其中一种是提示“Copyfilefailedwith32”这是因为有一。
如下图所示,书写公式=CopyFileD2,E2,F2,返回D2所指文件的大小公式使用实例假设我们要将C列的文件复制到E列指定的文件夹,并命名为F列的内容此时,我们可在G2单元格中输入公式=CopyFileC2,E2,F2并向下拖动,即可完成批量复制操作公式将C列文件复制到E列指定文件夹,并依据F列内容为。

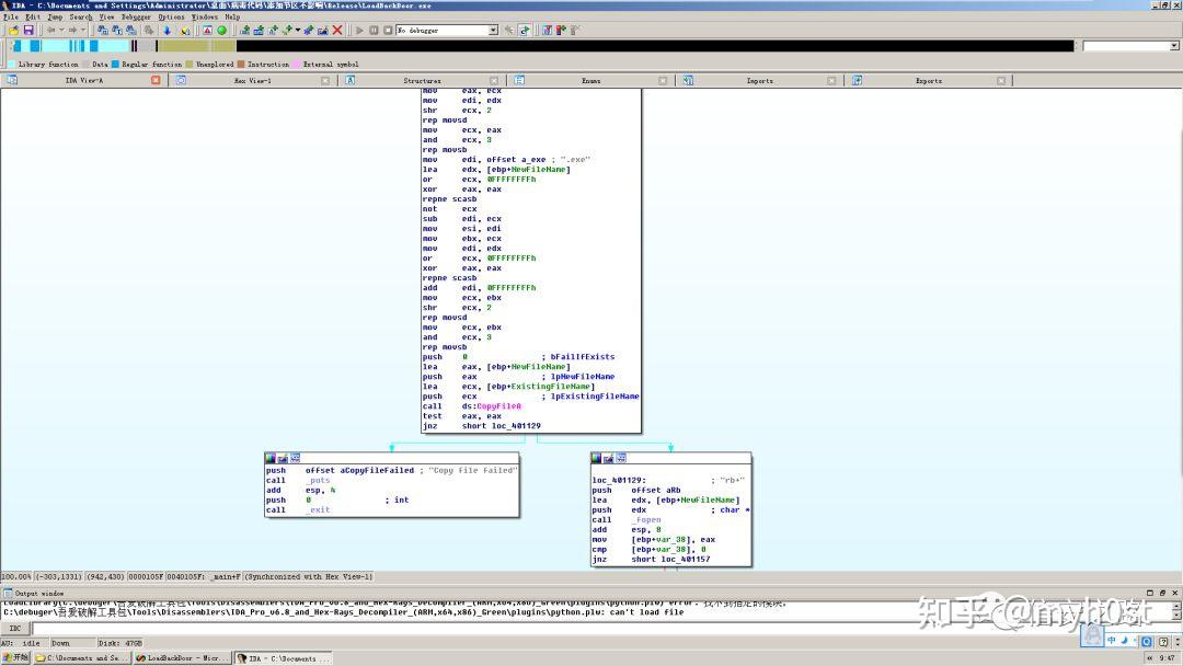
函数CopyFile是C++中用于文件复制的函数,其功能类似于VB中的FileCopy命令它的原型是BOOL CopyFileLPCTSTR lpExistingFileName, LPCTSTR lpNewFileName, BOOL bFailIfExists这个函数的主要任务是将指定的源文件lpExistingFileName内容复制到目标文件lpNewFileName中它的返回值是一个BOOL。
针对“AD安装errorcopyfile”的解决方法,可以尝试以下几种方法1 确保系统满足软件安装要求 在进行AD如Active Directory安装之前,务必确认系统满足该软件的所有最低要求,包括操作系统版本内存硬盘空间等不满足要求可能会导致安装过程中出现错误2 以管理员身份运行安装程序 右击安装程序,选择。

相关标签 :
上一篇: qq客服电话人工服务,客服电话人工服务24小时吗是真的吗
下一篇: js发邮件,js发送请求的几种方式
微信医疗(登记+咨询+回访)预约管理系统
云约CRM微信小程序APP系统定制开发
云约CRM体检自定义出号预约管理系统
云约CRM云诊所系统,云门诊,医疗预约音视频在线问诊预约系统
云约CRM新版美容微信预约系统门店版_门店预约管理系统
云约CRM最新ThinkPHP6通用行业的预约小程序(诊所挂号)系统联系电话:18300931024
在线QQ客服:616139763
官方微信:18300931024
官方邮箱: 616139763@qq.com